Posted by usuario in FTP/SFTP on 21 enero, 2020 with Comentarios desactivados en Todo sobre servidores FTP: Qué es, tipo, ventajas, desventajas y más

Los servidores FTP, fue un protocolo que cambió la forma de descargar y cargar la información, y que hoy en día sigue estando dando servicio a millones de personas.
Puede que parezca que el protocolo FTP fue desplazado por otros medios de descarga más sencillos de usar y más transparentes, pero no es así. Hoy en día, el servidor FTP sigue siendo uno de los servicios de intercambio de archivos que más uso tiene en el mundo. Esto se debe, en parte, gracias a su confiabilidad, rapidez y seguridad.
Cuando oímos hablar sobre red, lo primero que se nos viene a la mente son los sitios web que visitamos a través de un navegador. Pero, el HTTP es uno del os muchos protocolos que existen y conforman el Internet, pero hay muchos más. Están, por ejemplo, IMAP y POP, son los que ejecutan los clientes de correo electrónico para enviar y recibir misivas.
Además está en XMPP, que es utilizado pare enviar y recibir mensajes instantáneos y el DNS, que sirve para traducir nombres de dominio en direcciones IP.
Dentro de estos está también el protocolo FTP, que es el que nos atañe en este artículo. El servidor FTP, que significa “Protocolo de transferencia de archivos” -en inglés File Transfer Protocol-. Y a continuación sabremos más de él.
El protocolo FTP es uno de los más antiguos en uso y es utilizado para la transferencia de archivos entre computadoras conectadas a una red TCP. Un servidor FTP brinda acceso a un directorio con varios subdirectorios. Los usuarios del servidor se conectan a esta red con un cliente FTP, que es una pieza de software que les da la opción de descargar y cargar archivos en el servidor.
Hoy en día, muchas empresas están usando el protocolo FTP, para enviar ficheros a sus clientes, ya sea para entregar los trabajos que realizan, o para mantener un directorio de información compartida.
El protocolo FTP ofrece flexibilidad, seguridad y privacidad en sus conexiones, por lo que es ideal para transferir documentos confidenciales con total tranquilidad, específicamente en sus modalidades SFTP o FTPS.
Los orígenes del protocolo FTP se remontan al año 1971, cuando unos ingenieros del MIT (Instituto Tecnológico de Massachusetts) y otras instituciones universitarias estaban en la búsqueda de un proceso efectivo para transferir archivos. Su diseño, básicamente, está estructurado en torno a una arquitectura cliente-servidor.
En el protocolo FTP no es necesario que los sistemas operativos de las computadoras involucradas en el intercambio sean el mismo. Por ejemplo, los equipos pueden ser Windows, Mac, Linux o Android.
¿Para que es un servidor FTP? Esta pregunta aún puede estar rondando tu cabeza. Y, si no te quedó claro, el FTP es una herramienta que sirve para mover información de una computadora a un servidor, donde a la vez otra computadora que tenga los permisos podrá acceder para descargar dicha información.
Unos párrafos más atrás, explicamos que el protocolo FTP tiene una estructura de tipo cliente-servidor. Quizás, esto pueda sonar confuso para la mayoría de las personas, pero aquí te explicaremos que significa eso.
En pocas palabras, el servidor FTP tiene la responsabilidad de procesar las peticiones para descargar archivos.
Se le llama “cliente” porque es el cliente (usuario) que se conecta al servidor, aplicando el modelo cliente-servidor de Internet.
Un servidor FTP, como ya explicamos antes, es un software que se desempeña en los servidores que están conectados a Internet, o una red local LAN. Su principal función es permitir que los diferentes clientes FTP puedan conectarse a él, para luego poder descargar y cargar archivos.
Vale destacar que en una conexión FTP siempre interviene un servidor FTP, ya que sin este nunca se podría acceder a los archivos para interactuar con ellos.
Según su función, existen tres tipos de FTP a la hora de establecer una conexión. Aquí los detallaremos:
La autenticación puede ingresarse desde un cliente FTP de escritorio, que puede ser FileZilla, WinSCP, entre otros. Además, también se puede ingresar a través de un navegador web, si este ya incluye un cliente FTP embebido.
Por ende, un servidor anónimo es, entonces, el que no requiere de usuario ni contraseña para poder ingresar y ver los archivos. Eso sí, este tipo de servidores tienen permisos especiales sobre las cosas que se pueden hacer, esto es así para que nadie se extralimite.
La información contenida en los servidor FTP anónimos tampoco suele ser muy importante, ya que la misma se encuentra expuesta en Internet.

El protocolo FTP tiene diversas ventajas y desventajas. Aquí analizaremos, punto por punto, cuales son. Conocerlas es muy importante.
Ventajas servidores FTP:
Desventajas
Una persona que esté interesada en utilizar el recurso del protocolo FTP debe conocer todo acerca del mismo. Además de tener noción de qué es, sus tipos y ventajas y desventajas, también es importante conocer las características. Entre ellas están las siguientes:

Los paneles de administración, facilitan al usuario realizar las tareas básicas, como crear usuarios, cambiar credenciales, o simplemente examinar las métricas.
Luego de que los usuarios conozcan qué es FTP y sus principales características, ya cuentan con los recursos necesarios para decidirse que servidor FTP. Tomando en cuenta, demás, las medidas de seguridad informática para proteger la información que deseas cargar en el servidor.
En la actualidad, en el mercado existen muchos servidores de FTP. Aquí detallaremos los más populares:
En el caso que optaras para montar una infraestructura de servicio de FTP tu mismo, deberías de seleccionar el sistema de FTP en función, del sistema operativo que esté utilizando. Por ejemplo, algunos servidores de FTP están diseñados para funcionar mejor en Linux, como es el caso de Pure-ftpd. Por otro lado, Complete FTP Server o Filezilla Server está hecho para Windows y CrushFTP para MacOS.
En cualquier caso, si no eres un administrador de redes experimentado, no es una opción que recomiende, ya que guste o no, requiere de conocimientos técnicos y si se quiere una buena seguridad se debería de instaurar un firewall además de un mantenimiento periódico para aplicar repositorios de seguridad y mantener el sistema actualizado y seguro.
La opción más fiable y rápida es contratar un servicio de FTP, donde vas a estar seguro que el servidor está administrado por técnicos especializados y siempre vas a tener el sistema actualizado, con sus medidas de seguridad, además de tener las infraestructuras adecuadas para disfrutar de un servicio de calidad y seguro.

Aún que la conexión FTP autenticado, se realiza la conexión a través de un usuario y contraseña como hemos visto anteriormente, los datos de la conexión, así como el mismo usuario y contraseña no viajan encriptados, por lo que cabe la posibilidad que un hacker podría interceptar esa información.
Por este motivo es importante usar protocolos más seguros como SFTP o FTPS, sobre todo si realizas conexiones desde una conexión de Internet que sea pública, compartida, como podria ser en un hotel, aeropuerto o locutorio.
SFTP (FTP sobre SSH)
El SFTP se conecta sobre SSH, por lo que por defecto usa el mismo puerto 22. Esto hace que técnicamente no estamos conectando a través del protocolo FTP, ya que realmente la conexión la estamos realizando a través del protocolo SSH. Muchas personas relacionan estas conexiones SFTP como conexiones seguras de FTP, que aún que si son seguras, no son nativas de un servidor FTP.
El protocolo SSH ya por su naturaleza gestiona la información de forma encriptada, por esa razón las conexiones de FTP sobre SSH son seguras.
No todos los servidores permiten realizar conexiones SFTP, ya que las verdaderas conexiones seguras de FTP son las FTPS que vamos a ver a continuación.
FTPS (FTP sobre TLS)
Este protocolo fue desarrollado para darle una capa de seguridad a las conexiones FTP, y esto es posible gracias a la encriptación TLS/SSL. En realidad estas son las conexiones de FTP que se crearon para la realización de trasferencia de ficheros de forma segura.
Las conexiones FTPS ofrecen toda la seguridad para transferir ficheros privados o confidenciales, ya que toda la información, así como el usuario y contraseña viajan de forma encriptada.
No obstante, la seguridad de un servidor, no solo esta en el protocolo de conexión usada, sino también en el mantenimiento que un administrador de sistemas realiza a nivel de mantener actualizado el sistema y protegido a través de un firewall para mitigar posibles ataques o intentos de acceso a las cuentas.
No se requiere conocimientos técnicos para poder conectarse a un servidor FTP. De hecho, es una tarea bastante sencilla de llevar a cabo. Siguiendo los pasos que leerás a continuación podrás hacerlo. Estos son:
Si no conoces los datos del servidor / host, usuario, contraseña o puerto, debes pedirlos al administrador de sistemas o la empresa proveedora del servicio FTP a la que le contrataste el plan de FTP.
Cuando la conexión se establezca de forma exitosa, en la parte derecha de la pantalla aparecerán los archivos y directorios que están presentes dentro del servidor. En la parte izquierda se verán los archivos y directorios de la PC localmente.
El protocolo FTP tiene la particularidad de haber sido creado con dos modos de conexión: pasivo y activo.
Modo pasivo: Este modo usa la conexión enviando comandos de tipo PASV desde el cliente sobre el canal de comunicación. Aquí es donde se encuentra la respuesta del servidor FTP, que le señala al cliente a través de cuál puerto debe conectarse. El puerto puede ser mayor a 1024 y menor a 65535.
Modo activo: También está el modo activo, que usa el puerto 20 para abrir el canal de comunicación de datos a nivel del servidor. Y luego el cliente usa un puerto mayor a 1024 para establecer la conexión. Esta comunicación se basa en un comando de control de tipo PORT, el cual permite establecer la transferencia de información entre ambos hosts en el puerto.
El protocolo FTP cambió la forma de descargar y cargar la información, y a lo largo de los años ha evolucionado, hoy en día es un servicio muy utilizado en Internet tanto para particulares como en pequeñas empresas o redes corporativas. La gran cantidad de programas basados en el protocolo FTP, así como la compatibilidad de cualquier sistema operativo, hace del FTP un protocolo con mucho futuro.
Posted by usuario in FTP/SFTP on 14 enero, 2020 with Comentarios desactivados en Compartir ficheros privados con gestores FTP

Para poder subir y bajar archivos o compartir de forma privada ficheros desde un servidor FTP, necesitamos conectarnos al servidor desde un programa o gestor de FTP. Estos gestores FTP facilitan la tarea, ya que gestionan las conexiones y la cola de ficheros a subir o a descargar.
Normalmente el uso más habitual es el de compartir de forma privada ficheros entre empresas. Por ejemplo, imagínate que eres fotógrafo, y necesitas compartir de manera segura las fotografías para que tu cliente las pueda descargar desde su PC. Las tareas más comunes de uso de un servidor FTP pueden ser:
Evidentemente para poder conectarnos a un servidor FTP para subir o descargar información, necesitamos contar con un servidor donde hacer esta conexión.
A continuación vamos a analizar algunos de los principales gestores FTP, con sus pros y sus contras:

El primero de ellos no podría ser otro que Filezilla, es de código abierto y gratuito, es de los más utilizados del mercado. Existen versiones para Windows, Mac y Linux.
Es compatible con los protocolos FTP, SFTP, FTPS y su interfaz es sencilla e intuitiva. Además cuenta con una versión portable, que significa que lo puedes usarlo sin necesidad de instalarlo en el sistema operativo, por ejemplo desde un pendrive, que puede ser muy útil para llevar siempre encima nuestro gestor de FTP.
Las carencias de este gestor quizás sean el hecho que no tiene una consola de comando y que las contraseñas las guarde en un fichero plano de texto, por lo que lo hace vulnerable a posibles robos de información, ya sea desde un virus o de accesos físicos si es que otras personas tienen acceso al ordenador.

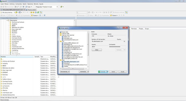
WinSCP es posiblemente el gestor de FTP más completo del mercado y que sea gratuito. Soporta los protocolos FTP,SCP, SFTP y WebDav y está en constante evolución, por lo que añaden nuevas características regularmente, y desde su actualización a la versión 5, ha hecho un buen cambio con la interfaz, que ahora me gusta mucho más. El principal problema es que solo existe versión para Windows.
WinSCP dispone de consola de comando, por lo que permite hacer conexiones por SSH si es que nuestro servidor lo permite y requerimos para realizar acciones administrativas más avanzadas.
Otra característica a destacar, es que las contraseñas de las conexiones, las guarda de forma encriptada, por lo que en caso de robo de información, estaríamos protegidos.

Este es quizás el menos conocido, pero me veo obligado a mencionarlo, porque siempre ha sido mi preferido. Aún que no es gratuito, la licencia es bastante económica, y además de por vida.
Aún que uno de los motivos de que adquiriera este gestor, era las actualizaciones y soporte, debo decir que desde hacer un tiempo, están bastante inactivos y no aparecen nuevas actualizaciones, pero todo y así lo considero como una buena opción, por algunas características avanzadas que trae y que me facilitan algunas tareas cotidianas.
Es compatible con conexiones más comunes como FTP, SFTP y FTPS, por lo que no es suficiente para el uso que le vamos a destinar.
En cuanto a seguridad, permite proteger el programa con una contraseña, para evitar que cualquiera pudiese conectarse a nuestros servidores FTP, además que mantiene los datos de conexión encriptados.
ACTUALIZACIÓN: El creador de FlashFXP, Charles DeWeese al parecer ha tenido problemas con la justicia, y fue encarcelado sin fianza por varios años, por lo que el proyecto de Flash Fxp queda muerto, aún que la web sigue dando opción de descarga y compra.

Este gestor de FTP, siempre ha sido una buena opción para Mac (aun que en la actualidad también tiene versión para Windows), con una buena cantidad de conexiones a distintos servicios que a parte de FTP, SFTP, puede conectarse a servicios como S3, OpenStack Swift, Backblaze B2 o Microsoft Azure.
Tiene versión gratuita, aun que si queréis disfrutar de soporte, y eliminar un mensaje que reclama dar una donación, deberéis de realizar un pequeño pago. Su interfaz es bastante intuitiva, aun que bastante mejorable.
Después de analizar cada uno de estos gestores de FTP, a día de hoy para sistemas operativos Windows me decantaría por usar WINSCP, por su seguridad, continuidad en el desarrollo y funcionalidades que tiene, además de ser gratuito.
En cualquier otro caso Filezilla sigue siendo una buena opción ya que existe una buena comunidad detrás que hace siga mejorando.
